数字
简介
| 创建字段、字段预览 |
|---|
![]() |
![]() |
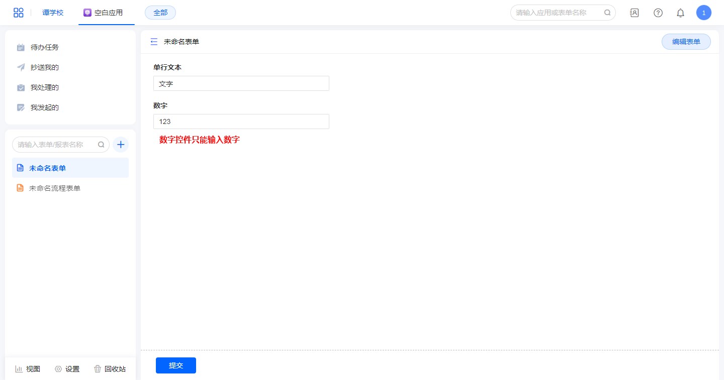
“数字”是用于表单中数值记录或计算的场景,只允许输入数值类的值。
可设置是否允许小数及小数位数,例如物料数量、价格、金额等。
字段特点
- 仅有“数字控件”输入的数值,可以参与公式计算、聚合表、数据视图及数据助手的公式。
- 表单公式如果是“单行文本”里的数字参与计算,需要使用“VALUE(单行文本)”类型转换。
- 特有功能“限定数值范围”,可以校验只允许填写指定范围内的数值。
字段属性
选中设计页面中的字段控件,右侧查看属性面板。
字段别名
| 字段别名 |
|---|
![]() |
“字段别名”用于后端开发,默认为系统自动生成的随机字符串,可修改。
别名命名规则:
- 字段别名在当前表下必须唯一。
- 字段别名不得为空。
- 别名只允许包含“英文大小写”、“数字”、“下划线”、“汉字”。
- 字段别名不得大于32个字符,一个汉字代表1个字符。
标题
| 标题 |
|---|
![]() |
“标题”可以修改字段名称。
标题必须填写,标题的编写有助于成员更好的识别到需要填报的内容。
显示标题
勾选【显示标题】,标题正常 显示;不勾选则不显示标题。
| 显示标题 |
|---|
![]() |
类型切换
- 不支持类型切换。
描述信息
| 描述信息 |
|---|
![]() |
用于填写字段提示信息。
| 支持 | 描述 |
|---|---|
| 文本格式 | 加粗、倾斜、下划线、字体颜色、字体大小。 |
| 段落对齐 | 左对齐、居中、右对齐。 |
| 跳转链接 | http://链接 |
| 跳转表单 | @表单别名(用于应用内表单跳转) |
| 上传图片 | 上传图片图片大小不能超过 1 MB。 |
| 插入图片url | https://链接 |
提示文字
提示文字是对表单输入框内容的一个辅助说明,通过简短文字提示,可让数据填报人员更快速地识别到需要录入的内容,进而提升数据录入效率。
| 提示文字 |
|---|
![]() |
格式
数字控件支持数值和百分比2种格式。
- 数值:数值格式支持千分符和小数位的设置。
| 设计 | 效果 |
|---|---|
![]() |
![]() |
-
单位:数值格式时,数字字段支持设置单位;
用户可自由切换语言环境(中文简体/中文繁体/英文),并设置对应的单位显示。
单位仅做展示使用,不参与实际运算。
目前仅表单/报表中数据新增/编辑/查看页面,支持显示单位,其他场景暂未支持。
设计 效果 

-
百分比:百分比格式支持小数位的设置。
当数字类型设置为百分比格式,表单提交页直接输入百分比前面的数字部分即可;如果不是手动输入而是通过公式或其他方式计算得出来的数据,将自动换算成百分比的数字类型。
| 设计 | 效果 |
|---|---|
![]() |
![]() |
注意:数字字段的格式在以下场景不生效:关联数字主键字段显示、地图场景报表、统计类报表的维度。
勾选小数位设置时,默认是四舍五入方式,勾选[不四舍五入]后则直接舍弃小数位后的数据。两种方式效果如下:
![]() |
|---|
默认值
| 默认值 |
|---|
![]() |
![]() |
指在访问表单时,该控件初始默认填入或选定的值;可设置自定义、数据联动、公式编辑。
| 名称 | 描述 |
|---|---|
| 自定义 | 即预先设定一个值。 |
| 数据联动 | 即单行文本的值是根据某个字段从另一个表单中调用过来的。 |
| 公式编辑 | 即单行文本的值是由公式来自动计算出的。 |
功能扩展设置
| 功能扩展设置 |
|---|
![]() |
“功能扩展设置”可以同时设置[数据助手]、[功能插件]、[前端事件]、[后端事件],参考扩展体系支持并行触发。
校验
| 校验 |
|---|
![]() |
| 名称 | 描述 |
|---|---|
| 必填 | 勾选启用,填写表单时控件为必填项,为空则无法提交成功。 |
| 允许小数 | 勾选启用,允许填写数值带小数,否则拦截提交。 |
| 限定数值范围 | 勾选启用,只允许填写设定范围的数值,否则拦截提交。 |
操作权限
| 操作权限 |
|---|
![]() |
| 名称 | 描述 |
|---|---|
| 可见 | 默认勾选,取消后用户无法在访问页面看到此控件。 |
| 可编辑 | 默认勾选,取消后用户无法输入内容。 |
注意:流程表单字段的操作权限在“流程设置”-“节点属性”中定义,此处的设置无效。
布局
| 布局 |
|---|
| 1、开启“表单属性”——“电脑端表单布局”,开启“多列” 2、设置“字段属性”--布局,支持的字段宽度有:1/4、1/3、1/2、2/3、3/4 和整行 更多布局设计参考:表单布局 |
![]() |
![]() |
默认字段占整行,在开启多列布局时也可设置占据一整行。



















